反汇编
- 类型:角色扮演
- 大小:95.31MB
- 语言:简体中文
- 厂商:反汇编
- 更新:2026-01-19 15:51:41

举报
详情介绍
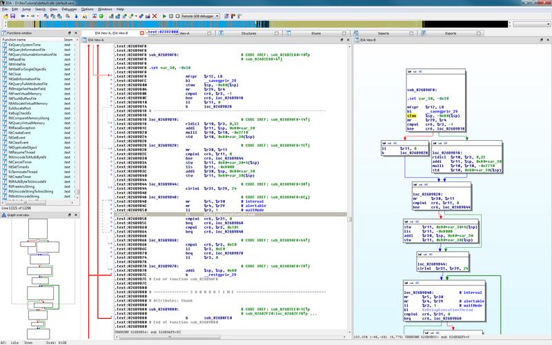
反汇编工具是一种将机器码或可执行文件转换为汇编代码的软件,主要用于逆向工程、调试和分析程序。它通过解析二进制指令,将其还原为人类可读的汇编语言,帮助开发者理解程序逻辑、排查漏洞或优化性能。常见的反汇编工具包括IDA Pro、Ghidra、Radare2等,支持多种处理器架构和文件格式。这类工具通常具备静态分析、动态调试、交叉引用等功能,可用于安全研究、恶意代码分析或遗留代码维护。反汇编是软件逆向的基础环节,但需注意合法使用边界,避免侵犯知识产权或违反法律法规。
游戏信息
同类推荐更多


